Monitoring Screen Elements

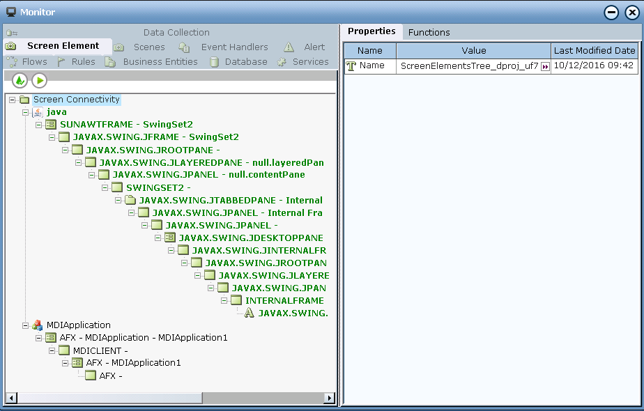
The Screen Elements tab in the Monitor window enables you to monitor Real-Time Designer screen elements. All screen elements, including hidden ones, are automatically shown in the Navigation pane of the Monitor window. Screen elements shown in green are alive; those that are not alive are not green.

When you select a screen element, its properties are displayed in the Contents pane. Properties vary, depending on the type of screen element selected.

The Monitor window's Screen Elements tab is frequently used to verify connectivity, as the Monitor reacts when you perform a relevant action. For example, if you enter text in the Java application, you will also see this value in the Monitor window and which instance is active, as shown below:

The following two properties can be used for diagnostic purposes:

Recognizer Info: This property shows the unique identification information of the active / connected physical object, and can be used when examining log files. In the example above, instance 7 is the active one:

Instance key is Win32_2F80D4A

Instance recognition number is 7

Project name is Notepad. Instance descriptor is se2.

Recognized Instances: Shows all recognized instances on this level and their parents.