Working with the Infragistics Extension
Understanding the Infragistics Screen Element Hierarchy
The object hierarchy is automatically created as you capture objects.
To view the object hierarchy:
| 1. | Run the Infragistics application. |
| 2. | In the application, capture an Infragistics control (see Capturing a Screen Element for details). |
| 3. | In Real-Time Designer, navigate to the Physical Objects tab. |
| 4. | In the root control (process-level), right-click and select Show Hidden Captures. |
The hierarchy of controls with the identifiers appears in the Screen Elements tree on the left. This includes additional branches that show the lower-level information.
The root screen element’s level is a Process. The next levels are a sequence of NET Form and NET General screen elements. At the bottom of the hierarchy, the NET Infragistics UltraGrid, NET Infragistics UltraTab, NET Infragistics UltraToolBar or NET Infragistics UltraTree appears with the captured screen element of one of the Infragistics control types.
Locating Objects in the Infragistics Application
Real-Time Designer and Real-Time Client provide the capabilities for locating screen elements that are captured in the Infragistics application.
To locate captured Infragistics screen elements:
| 1. | To locate a captured screen element in the hierarchy, expand the Screen Elements tree and find the required screen element. |
| 2. | To show a captured control in the Infragistics application’s window, right-click the screen element in Screen Elements tree and select Locate (see Locating a Screen Element for details). |
| 3. | The element is framed in the application’s window by a blinking rectangle. |
| 4. | To locate a screen element in a screenshot, click the Snapshot tab. A snapshot of the application window is displayed with the captured screen element framed in red. |
Viewing Infragistics Screen Element Identification Details
You can select each level of the captured screen element’s hierarchy in the Screen Elements tree to display its details detected by the Real-Time Designer automatically in the Identification tab.
To view screen element identification details:
| 1. | Select a captured Infragistics screen element in the Screen Elements tree and click the Identification tab. |
The screen element type is defined in the Screen Element Type drop-down list (in this case, NET Infragistics UltraGrid).
In the Infragistics Extension, the Screen Element Type drop-down list displays the NET Infragistics and general NET type of screen elements.
The Infragistics extension enables you to identify NET Infragistics objects of the following types:
NET Infragistics UltraTree
NET Infragistics UltraGrid
NET Infragistics UltraTab
NET Infragistics UltraToolbarsDockArea
| 2. | Click the Main Relation Type drop-down list to show the available relations types for the NET Infragistics screen element. |
My Parent NET Window is: Indicates the screen element’s parent object, which is located one level above in the hierarchy.
The NET Window I am Descendent of: Indicates the screen element’s parent object, which is located at any level above in the hierarchy.
The Process I am a Top Window of: Indicates a parent process level, under which the screen element was captured. This relation type is only applicable when defining the relation of a top window in the hierarchy.
My Process is: Indicates the process level under which the screen element has been captured. This relation type is applicable to any object in the screen element’s hierarchy.
The Process I am a Parentless Window is: Indicates a process level, under which a top level window without a parent appears (the top window is usually a NET Form screen element type) in the hierarchy.
| 3. | Next, set the Self properties of the screen element type. The Self properties section lists the properties that can be used to uniquely identify the screen element type. Real-Time Designer automatically selects the self-properties in the Used column that can optimally identify the screen element. |
My Window Name is: Provides the name of the physical object.
My Window Class Name is: Provides the name of the class to which the specified physical object belongs. For example, Infragistics.Win.UltraWinTree.UltraTree.
My Window Text is: Provides text that refers to the Infragistics physical object.
My Window Type Name is: Provides a name of substitutes for the System.Type so that the type information reported by other APIs does not have a dependency on the common language runtime (CLR).
My Window Z Order is: Indicates the window's position in a stack of overlapping windows. This window stack is oriented along an imaginary axis, the z-axis, extending outward from the screen. The window at the top of the z-order overlaps all other windows. The window at the bottom of the z-order is overlapped by all other windows.
When an application creates a window, the system puts it at the top of the z-order for windows of the same type. You can change the z-order by activating a different window. The system positions the active window at the top of the z-order for windows of the same type. When a window comes to the top of z-order, so do its child windows.
My Window Visibility is: Gets a value that indicates whether the physical object is currently visible or hidden.
When the window is visible the physical object is recognized.
When the window is hidden the physical object is destroyed until the window becomes visible again.
My Window Relative Location is: Enables you to identify a window, based on the location of its parent window. The format for this property's value is YYYYXXXX, where YYYY indicates the Y offset and XXXX indicates the X offset (including a leading zero) from the parent window. For example, the 1110269 value shown above indicates that the window location has an offset of (269,111) from its parent window.
6. Select Has multi instances to define that the screen element has multiple instances. For more about using multi-instances functionality, refer to Multiple Instances of the Same Application.
By default, the Has multi instances checkbox is cleared when you captured a Infragistics physical object.
Viewing Details of the Infragistics Process
To view details of the Infragistics Process:
| 1. | Select the Process level of the captured screen element in the Screen Elements tree and click the Identification tab. |
The Relations section does not appear for the Process screen element type in the Identification tab.
| 2. | Additionally, the Has multi instance checkbox is selected by default. This option is not editable for the NET Process. |
| 3. | Open the Screen Element Type drop-down list (only Process appears in the list). |
| 4. | The Self properties section lists the properties that can be used to uniquely identify a Process type: |
My Process Name is:Provides the name of the Infragistics application process in the process tree. You may use the Process Explorer utility (or standard Windows Task Manager) to verify the name of the process.
My Process Level is: Specifies the level of the process in the process tree, thereby enabling you to handle scenarios where applications have more than one process on different levels. You may use the Process Explorer utility to verify the process level.
My Parent Process Name is not: Provides the name of the process; this cannot be a parent process (the process is at a higher level than the relevant process).
Viewing Functionality of Infragistics Screen Elements
All Infragistics screen elements types have their own properties, functions, and events. To view this functionality, navigate to the Functionality tab or locate it in the Project tab library in Real-Time Designer.
To view the functionality of the Infragistic controls:
| 1. | Select the screen element in the Screen Elements tree and click the Functionality tab. This tab shows the functionality of the selected screen element. |
To navigate to the functionality view of any screen element in the Functionality tab, you must first capture the object.
| 2. | To view the Infragistics screen element functionality in the library in Real-Time Designer: |
| a. | Select the Project tab, and then expand the Library References node under References. |
| b. | Select the Connectivity.NET.Infragistics.Extension.dll library in the tree. The Assembly Info tab opens and displays information about the library (dll file). |
| 3. | Click the Functionality tab. |
| 4. | From the Type drop-downlist, select a screen element type. |
The element properties, functions, and events appear in the corresponding tables below.
Using Infragistics Screen Elements During Runtime
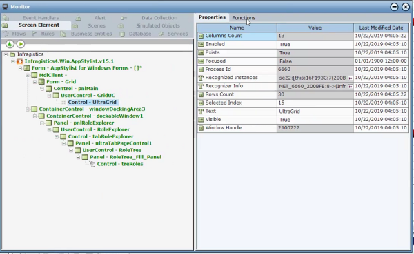
The Real-Time Client enables you to run a project with screen elements in order to view and edit the project's values and processes behind the scenes. The Screen Elements tab in the Monitor window enables you to monitor Real-Time Designer screen elements. All screen elements, including hidden ones, are automatically shown in the Navigation pane of the Monitor window.
In the following example, the screen properties and functions of a Infragistics screen element are displayed in the Monitor window.
To view Infragistics NET UltraGrid screen elements during runtime:
| 1. | Run the project and select Monitor. For more information, see Running the Monitor. |
| 2. | Click the Screen Element tab and then select the relevant screen element in the tree on the left. |
The list of screen element properties is shown in the Properties tab on the right:
The Monitor displays only properties of simple types (for example, Boolean, DateTime, Decimal, Number, and Text). To view other property types (for example, List type), you must bind them to business entities in the project (see Business Entities for details).
| 3. | Click the Functions tab. |
The functions of the screen element are listed in the Available Functions drop-down list:
The Monitor window displays only functions of simple return types are shown. The functions of types such List and IPhysicalObject are not shown. To use functions that are not shown, you need to define them in the Business Entities module (see Business Entitiesfor details).
Locating a Screen Element During Runtime
To locate a screen element in the Infragistics application:
In the Available Functions drop-down list, select the Locate function and then click Invoke.
The Monitor is minimized and the control appears framed in the Infragistics application with a blinking red border.

